Instance Verification Kit (IVK)
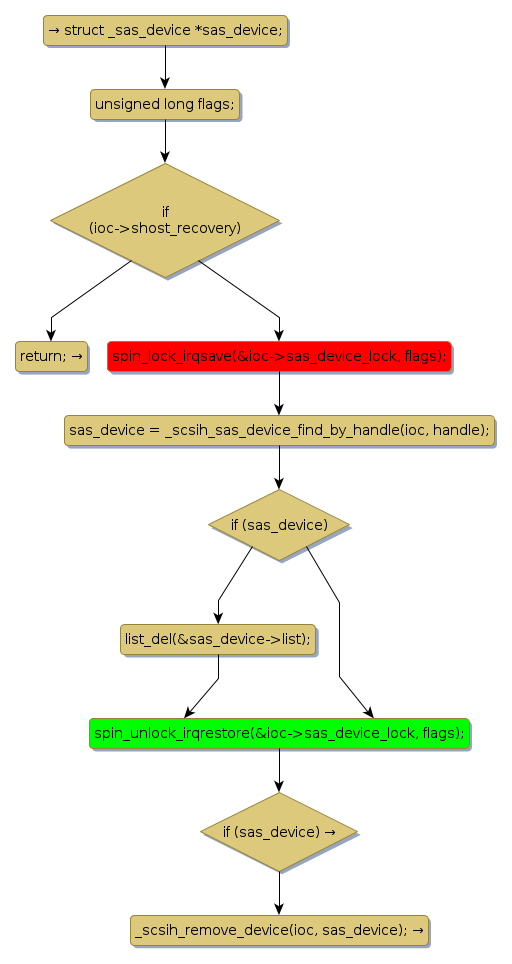
spin lock @ [18077+48+/linux-3.19-rc1/drivers/scsi/mpt3sas/mpt3sas_scsih.c]
Instance Signature: sas_device_lock
|
The Matching Pair Graph:
|
|
Function Name
|
Control Flow Graph (CFG)
|
Events Flow Graph (EFG)
|
Source Correspondence
|
|
_scsih_device_remove_by_handle
|
|
|
[17909+30+/linux-3.19-rc1/drivers/scsi/mpt3sas/mpt3sas_scsih.c]
|